问题场景:
如果企业邮箱在没有发送对应邮件的情况下收取到大量的退信,可能的原因有邮箱被盗、或者邮箱地址被仿冒或恶意利用导致,需要从以下方面排查:
排查方法:【阿里企业邮箱经销商】
登录web页面,根据下图位置,找到历史记录,查看是否有非常用地区 IP 登陆的情况,IP 归属地可以通过 ip.taobao.com 查询获取,但查询结果仅供参考。

如果有异地登陆,则表示邮箱被盗,需要及时修改密码,并查看页面上的各项设置,比如收信规则、自动转发等,看是否有非本人操作的设置项,及时修改或删除。如果没有异地登陆记录,就是由于邮箱发送地址被仿冒,需要将收取到的邮件退信以 eml 格式下载到本地,提交工单联系我们获取帮助。
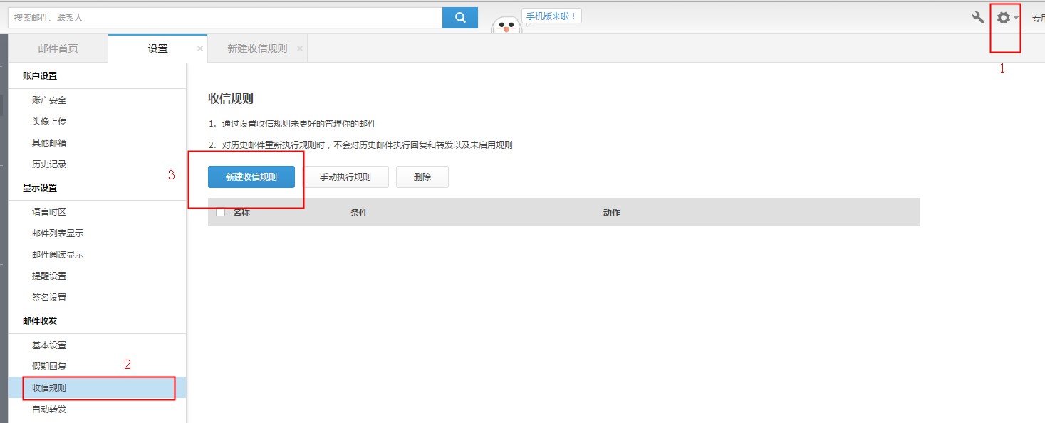
针对收取到的退信邮件,用户可以参考下图设置来信规则,将对应退信的主题作为关键字,指定移动到某一个文件夹里,后对收件箱中的历史邮件执行此规则,选择收件箱,将之前的退信移动至此文件夹中,使得收件箱不被退信淹没。


3、当出现邮箱存在被异地登陆的情况时,需要注意邮箱在日常的使用习惯,比如:【阿里云邮箱企业】
邮箱密码修改为较复杂的(数字、字母及特殊符号混合),并且不要填写有规律性的字母或者数字,并进行妥善保管。
建议尽量不要在一些公开性的、注册性的以及不太信任的网站上留下邮箱地址,避免可能会被黑客恶意利用的情况。
尽量对收发邮件的电脑进行定期杀毒扫描。
日常使用企业邮箱时,若用webmail收发,请在退出时点击右上角的 退出 按钮安全退出。若使用客户端软件收发邮件,用户可选用加密的SSL协议,对应服务器端口分别为: SMTP:46 POP3:995 IMAP:993。
阿里云企业邮箱资讯
阿里云企业邮箱为什么无法监控子账号?
2021-06-02
阿里企业邮箱未发送邮件情况下为什么收到大量退信?
2021-06-02
员工离职,账号删除后还能恢复么?
2021-06-02
万网域名使用阿里邮箱如何设置解析?
2021-06-02
阿里企业邮箱成员怎样将信件转移到其他文件夹?
2021-06-02
阿里企业邮箱个人通讯录如何批量导入/导出
2021-06-02
阿里云企业邮箱里面的邮件内容被无故修改了怎么办?
2021-06-02
阿里企业邮箱如何设置异地登录提醒不提醒?
2021-06-02
填写资料马上体验阿里邮箱
亲爱的用户,请填写以下信息,阿里邮箱服务中心将尽快为您开通免费试用15天